Debug Popover Style

Mar-20, 2025 · 3min

change language

Learn how to debug the style of Popover components, using the F8 shortcut key in Chrome DevTools to pause script execution to locate the pop-up box position

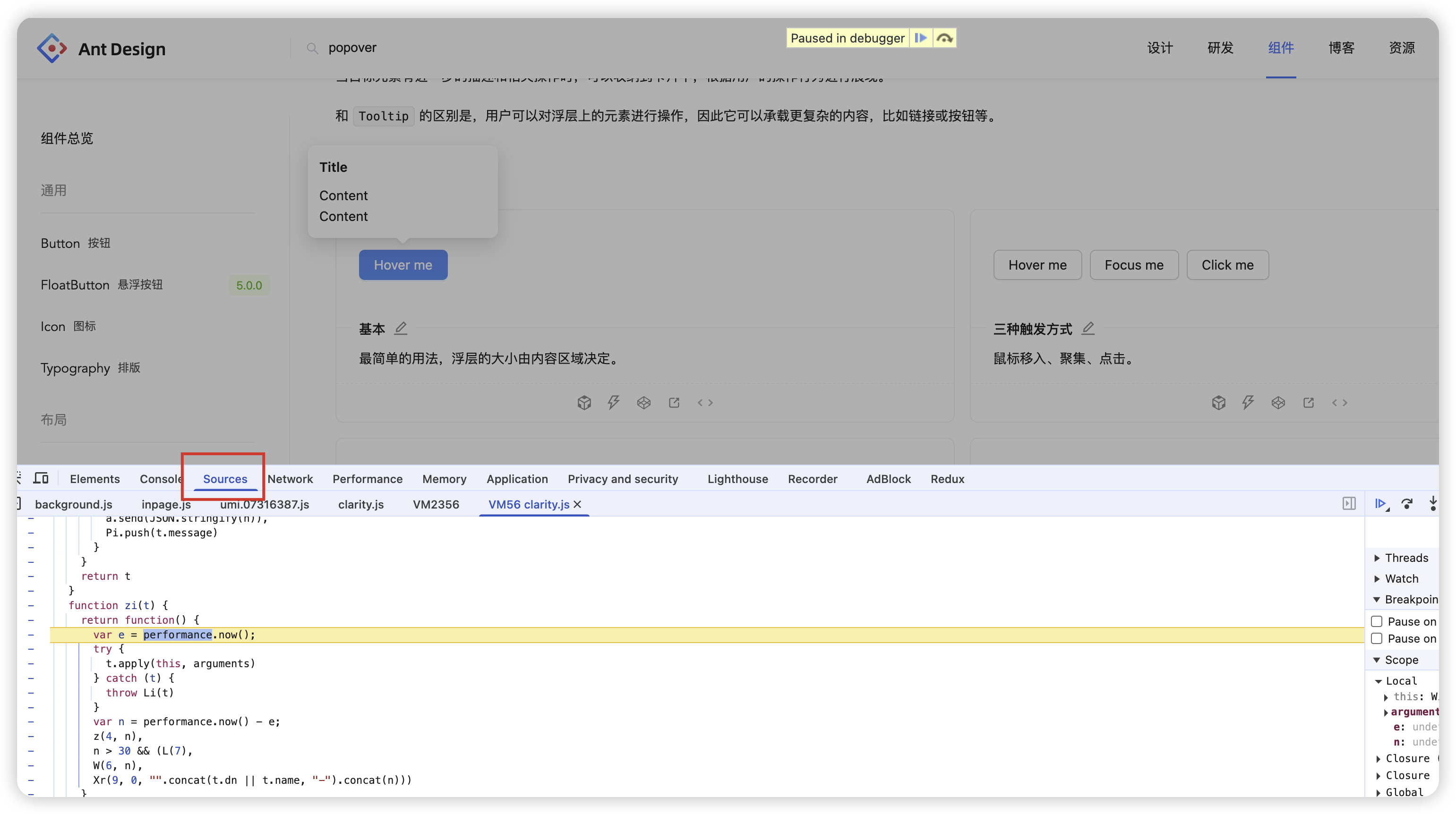
When debugging the style of components like Popover, it is difficult to locate the position of the pop-up box. If the pop-up box is expanded through js, you can pause the script execution through F8 to locate the position of the pop-up box.

Note: You need to operate in the Sources panel

Chrome shortcuts

Pause script execution